在探究 Kafka 核心知识之前,我们先思考一个问题:什么场景会促使我们使用 Kafka? 说到这里,我们头脑中或多或少会蹦出异步解耦和削峰填谷等字样,是的,这就是 Kafka 最重要的落地场景。
- **异步解耦:**同步调用转换成异步消息通知,实现生产者和消费者的解耦。想象一个场景,在商品交易时,在订单创建完成之后,需要触发一系列其他的操作,比如进行用户订单数据的统计、给用户发送短信、给用户发送邮件等等。如果所有操作都采用同步方式实现,将严重影响系统性能。针对此场景,我们可以利用消息中间件解耦订单创建操作和其他后续行为。
- **削峰填谷:**利用 broker 缓冲上游生产者瞬时突发的流量,使消费者消费流量整体平滑。对于发送能力很强的上游系统,如果没有消息中间件的保护,下游系统可能会直接被压垮导致全链路服务雪崩。想象秒杀业务场景,上游业务发起下单请求,下游业务执行秒杀业务(库存检查,库存冻结,余额冻结,生成订单等等),下游业务处理的逻辑是相当复杂的,并发能力有限,如果上游服务不做限流策略,瞬时可能把下游服务压垮。针对此场景,我们可以利用 MQ 来做削峰填谷,让高峰流量填充低谷空闲资源,达到系统资源的合理利用。
Kafka 宏观认知
在探究 Kafka 的高性能、高可靠性之前,我们从宏观上来看下 Kafka 的系统架构。
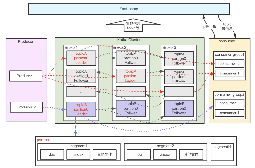
如上图所示,Kafka由Producer、Broker、Consumer 以及负责集群管理的 ZooKeeper 组成,各部分功能如下:
- **Producer:**生产者,负责消息的创建并通过一定的路由策略发送消息到合适的 Broker;
- **Broker:**服务实例,负责消息的持久化、中转等功能;
- **Consumer:**消费者,负责从 Broker 中拉取(Pull)订阅的消息并进行消费,通常多个消费者构成一个分组,消息只能被同组中的一个消费者消费;
- **ZooKeeper:**负责 broker、consumer 集群元数据的管理等;
上图消息流转过程中,还有几个特别重要的概念—主题(Topic)、分区(Partition)、分段(segment)、位移(offset)。
- **topic:**消息主题。Kafka 按 topic 对消息进行分类,我们在收发消息时只需指定 topic。
- partition:分区。为了提升系统的吞吐,一个 topic 下通常有多个 partition,partition 分布在不同的 Broker 上,用于存储 topic 的消息,这使 Kafka 可以在多台机器上处理、存储消息,给 kafka 提供给了并行的消息处理能力和横向扩容能力。另外,为了提升系统的可靠性,partition 通常会分组,且每组有一个主 partition、多个副本 partition,且分布在不同的 broker 上,从而起到容灾的作用。
- segment:分段。宏观上看,一个 partition 对应一个日志(Log)。由于生产者生产的消息会不断追加到 log 文件末尾,为防止 log 文件过大导致数据检索效率低下,**Kafka 采取了分段和索引机制,将每个 partition 分为多个 segment,同时也便于消息的维护和清理。**每个 segment 包含一个 .log 日志文件、两个索引(.index、timeindex)文件以及其他可能的文件。每个 Segment 的数据文件以该段中最小的 offset 为文件名,当查找 offset 的 Message 的时候,通过二分查找快找到 Message 所处于的 Segment 中。
- **offset:**消息在日志中的位置,消息在被追加到分区日志文件的时候都会分配一个特定的偏移量。offset 是消息在分区中的唯一标识,是一个单调递增且不变的值。Kafka 通过它来保证消息在分区内的顺序性,不过 offset 并不跨越分区,也就是说,Kafka 保证的是分区有序而不是主题有序。
在对 Kafka 的整体系统框架及相关概念简单了解后,下面我们来进一步深入探讨下高可靠性、高性能实现原理。
https://mp.weixin.qq.com/s/rzCIg2XxQdokpwwEvUdpnA